本文主要详解MediaRecorder架构,从上层调到StagefrightRecorder的流程以及应用层录音接口调用的流程。(注:本次分析基于android4.4.2源码)
2. 应用层录音接口调用流程
(1) 调用new MediaRecorder()构造函数得到实例。
(2) 调用setOutputFormat()设定媒体文件的输出格式。
(3) 调用setAudioSource()设定音频的录入源以及调用setAudioEncoder()设定音频的编码方式。
(4) 调用setOutputFile()设定记录的媒体文件保存的路径。
(5) 调用prepare()准备录制。
(6) 调用start()开始录制。
(7) 记录完成后,调用stop()停止录制。
3. 应用层调到StagefrightRecorder的流程
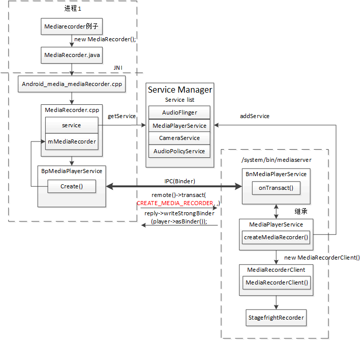
如图1所示,MediaRecorder在运行时,可以分成Client和Server两个部分,它们分别在两个进程中运行,它们之间使用Binder机制实现IPC通讯。
图1 录音从Java层调到StagefrightRecorder的流程图
(1) 手机启动时会启动进程/system/bin/mediaserver。该进程会把media相关服务注册到ServiceManager中,如MediaPlayerService。
(/frameworks/av/media/mediaserver/main_mediaserver.cpp)
(/frameworks/av/media/libmediaplayerservice/MediaPlayerService.cpp)
(2)应用层创建MediaRecorder实例:mMediaRecorder = new MediaRecorder(); 调用SDK中MediaRecorder.java
(frameworks\base\media\java\android\media\MediaRecorder.java)
通过JNI方式调用到framework层android_media_MediaRecorder.cpp。
(\frameworks\base\media\jni\android_media_MediaRecorder.cpp)
(3) 继而调用mediarecorder.cpp的构造函数,它首先会从ServiceManager中获得MediaPlayerService服务,然
后通过服务来创建recorder。这个recorder就是录音的真实实例。
(frameworks\av\media\libmedia\mediarecorder.cpp)
(4) 通过getMediaPlayerService得到的service其实是BpMediaPlayerService,它和mediaserver进程中的BnMediaPlayerService是相对应的,共同负责进程间binder通信。BpMediaPlayerService中的createMediaRecorder其实是通过binder机制将CREATE_MEDIA_RECORDER消息发送出去。
(/frameworks/av/media/libmedia/IMediaPlayerService.cpp)
(5)在BnMediaPlayerService中,通过onTransact()来处理接收到的消息,并返回结果。当接收消息中的code为CREATE_MEDIA_RECORDER时,调用MediaPlayerService 中的createMediaRecorder函数。在该函数中创建了一个MediaRecorderClient的实例,也就是说MediaPlayerService会为每个client应用进程创建一个相应的MediaRecorderClient的实例,来提供服务。
(/frameworks/av/media/libmedia/IMediaPlayerService.cpp)
…
…
(/frameworks/av/media/libmediaplayerservice/MediaPlayerService.cpp)
(6)如此MediaRecorder.cpp就得到了一个recorder的实例,对它来说这个实例和本地的其他类的实例没什么用法上的区别,但其实这个实例是运行在另外一个进程中。实现这种假象的就是binder机制。在MediaRecorderClient的构造函数中,才会真正的创建StagefrightRecorder的具体实例,即真正的录制对象,使用的StageFright多媒体框架。在android 4.0以后只有StagefrightRecorder一个录制框架。在2.2、2.3中还存在另外一个录制对象PVMediaRecorder,使用的是OpenCore框架实现录音或录像。
(/frameworks/av/media/libmediaplayerservice/MediaRecorderClient.cpp)
图2是录音创建实例的时序图
图2 录音创建实例的时序图
4. Application Framework层与libraries层录音函数对应关系
mMediaRecorder = new MediaRecorder();
mMediaRecorder.setAudioSource(MediaRecorder.AudioSource.MIC);
mMediaRecorder.setOutputFormat(MediaRecorder.OutputFormat.DEFAULT);
mMediaRecorder.setAudioEncoder(MediaRecorder.AudioEncoder.DEFAULT);
mMediaRecorder.setOutputFile(recordFile.getAbsolutePath());
mMediaRecorder.prepare();
mMediaRecorder.start();
mMediaRecorder.stop();
mMediaRecorder.release();
sp<MediaRecorder> mr = new MediaRecorder();
mr->setAudioSource(1); //MIC = 1
mr->setOutputFormat(0); //DEFAULT = 0;
mr->setAudioEncoder(0);//DEFAULT = 0;
mr->setOutputFile(fos.getFD(), 0, 0);
mr->prepare();
mr->start();
mr->stop();
mr->release();
5. 总结
通过对android mediarecorder架构的详解,了解各模块调用的流程,不仅可以实现在应用层调用录音接口进行录音,还能直接调用libraries层录音接口函数进行C层录音。同时,若需要监控录音,则可以Hook系统进程/system/bin/mediaserver的ioctl函数,从而拦截该进程的binder通信过程,通过解析binder通信数据包,就可以监控到手机中所有录音软件的录音行为。
6. 参考资料
[1]Android录音MediaRecorder/AudioRecorder相关总结:
http://www.360doc.com/content/12/0919/19/10764837_237084032.shtml
[2]MediaRecorder和AudioRecord的区别和联系:
http://blog.csdn.net/ameyume/article/details/7885744
[3]MediaRecorder类介绍:http://blog.csdn.net/mark_dev/article/details/7249415
[4]AndroidXRef:http://androidxref.com/
周梦婷
2014/12/5
原创文章,作者:admin,如若转载,请注明出处:https://www.isclab.org.cn/2014/12/07/android-mediarecorder%e6%9e%b6%e6%9e%84%e8%af%a6%e8%a7%a3/
